「カラム表示」VS「ツリー表示」:ファイラーの種類比較(ファイルマネージャー)

この記事は約4分で読めます。

Windows使いです。
「エクスプローラー」の検索が日増しに使いにくくなってきている今日この頃、いかがお過ごしでしょうか?
私は「脱Windows」の前段階として「脱エクスプローラー」をくわだて、代替ソフトを探していました。

調べたところ大きく分けると「ツリー表示」「カラム表示」のものがあることがわかりました。
そう言われても、どっちがいいのかサッパリわかりません・・・よねぇ?

ずっとツリー表示を使ってきましたが、ネットを検索すると「カラムじゃないと仕事できない!」とか「カラム、イケメン!」とかいう記事を見て「カラム」に期待しました。
でも、自分に当てはまるような具体例もなく、ピンと来ないんですよね。
そこで、どういう人にどちらが向いているのか調べたのでお伝えします。

ツリー表示
ツリー表示
カラム表示
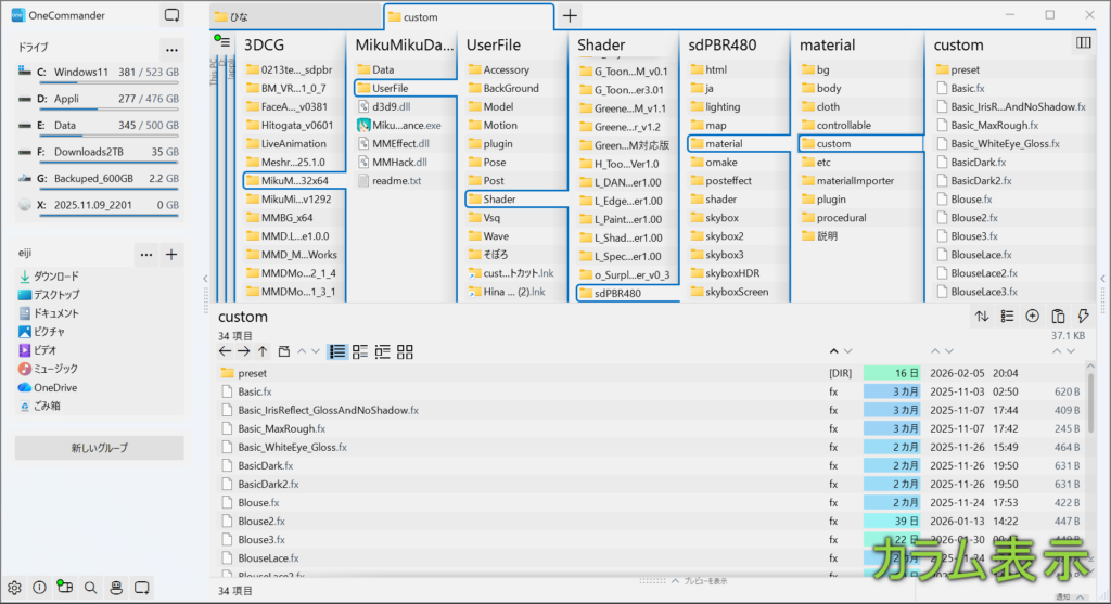
カラム表示

上の2つの画像はどちらも同じ場所を開いています。
開いている「custom」フォルダはDドライブからはじまり階層奥深くにあります。

結論:カラム推しの記事にだまされた!

カラム表示を数日使ってみたところ、驚くべき事実に気が付きました。
サブフォルダをどんどん開いていく場合、開いたフォルダ名の下をどうしても見てしまうんですよね。
「開くたびに新しくできた右のウィンドウに目を移す」というカラム独特の動作には一向に慣れません。
これは「右利きの人が左利きでご飯を食べる」ような歯がゆさがです。
左利きを強制させるようなツール使います?
否!
つまり、「カラムがいいよ」とか「ツリーがいいよ」というのは大間違いなんです。
「慣れには勝てない」というのが、検証したからこそたどりついた事実です。
今のままでいいんです!

どちらにしても残念ながら、「カラムすげー!」と実感することはありませんでした。
カラム推しの記事にだまされた!
記事を「書く側」という特殊な環境の人と「読む側」には大きな隔たりがあるんでしょうね。
ワタシ読む側アルー。

ツリー表示は「バランス型」、カラム表示は「フォルダ特化」というような印象でした。
次に、それぞれ「優位性が高い点だけに厳選」してまとめました。

ツリー表示:バランス型

  1. 画面がシンプルで広く、フォルダもファイルも見やすい
  2. フォルダの枝分かれの「全体図」がわかりやすい
  3. 近い関係性のフォルダ間を行き来しやすい

カラム表示:フォルダ特化

  1. 大規模フォルダ構造に向いている
  2. 親子フォルダ間でファイルの比較やコピーがしやすい

ツリー表示のいいところ

細かいところは置いといて、「イヌ派かネコ派か」くらいどうでもいいはっきりした違いについて解説します。
それぞれ同じ場面の画像で比べて見ていきましょう。

シンプルで広々と見やすい

ツリー表示はファイルの一覧表示のスペースが広いので圧倒的に見やすい。
普段使いにはこれが一番のメリットです。

ツリー表示:広々とした空間でファイル操作ができる
ツリー表示:広々とした空間でファイル操作ができる
カラム表示:上のカラムフォルダに押されて狭い
カラム表示:上のカラムフォルダに押されて狭い

つながりがわかりやすい

ツリー表示はフォルダのつながりが見たままなので、どういうフォルダ構造になっているかといった「全体図」が把握しやすくなります。

ツリー表示:「sdPBR」フォルダ以下の構造がよくわかる
ツリー表示:「sdPBR」フォルダ以下の構造がよくわかる
カラム表示:つながりがわかりにくい
カラム表示:つながりがわかりにくい

近いフォルダにアクセスしやすい

ツリー表示の場合は「sdPBR」以下のどのフォルダにもアクセスしやすい。

ツリー表示:「sdPBR」以下のフォルダにアクセスしやすい
ツリー表示:近くのフォルダを展開しておける
カラム表示:近くのフォルダを同時に展開しておくことができない
カラム表示:近くのフォルダを同時に展開しておくことができない

カラム表示のいいところ・・・?

使っているとよさがわかってきますが、現在ではツリー表示でも似たことができるので優位性はうすい。

親フォルダ階層にアクセスしやすい

カラム表示:別のエフェクト「G_Toon」やアプリ「Hitogata」のフォルダへ一気に飛べる
カラム表示:別のエフェクト「G_Toon」やアプリ「Hitogata」のフォルダへ一気に飛べる

上の画像は、「custom」フォルダから、上層にある別のエフェクトやアプリにすぐアクセスできる様子を示しています。
どう便利なのかイメージがつかみにくいですが、「次は別のエフェクトの設定をいじろう」となったときにすぐ飛べますね。
とても些細なことですが、こういうところに使いやすさを感じるのかもしれません。
あとは、構造を知らない場合などに「ざっと広範囲にフォルダを見て回る」ようなときにも適しています。

ツリー表示:スクロールしないと親フォルダの階層が見えない
ツリー表示:スクロールしないと親フォルダの階層が見えない

ツリー表示でも「アドレスバー」の各フォルダクリックで近い操作ができるので、「カラム」の恩恵は薄れるかもしれません。

親子でファイルやフォルダを比較、コピーしやすい

親フォルダのファイルも同時に表示できるので比較やコピーがしやすい。
ただし、親フォルダ側は「名前のみ」なので使用は限定される。
また、ずっと上層の親フォルダやファイルも見えるが、「遠くにある」ということは関係性も「うすい」のでこれも限定的。

カラム表示:親フォルダの中身も同時に見える
カラム表示:親フォルダの中身も同時に見える
ツリー表示:親フォルダのファイルは同時に見れない
ツリー表示:親フォルダのファイルは同時に見れないが親へのコピーはできる

ツリーでも「アドレスバー」に一方通行ならドロップできる。

終わりに

カラム表示は「フォルダ特化」のより「限定的」、「専門的」な用途と言えます。
主に個人使用のファイルを扱うような場合はファイル表示画面の広い「バランス型」のツリー表示が使いやすい。

もし「カラムはもっとすごいんや!」という具体例があれば知りたいです。
ぜひコメントで教えてください。

コメント

タイトルとURLをコピーしました